行为
测试 #2186
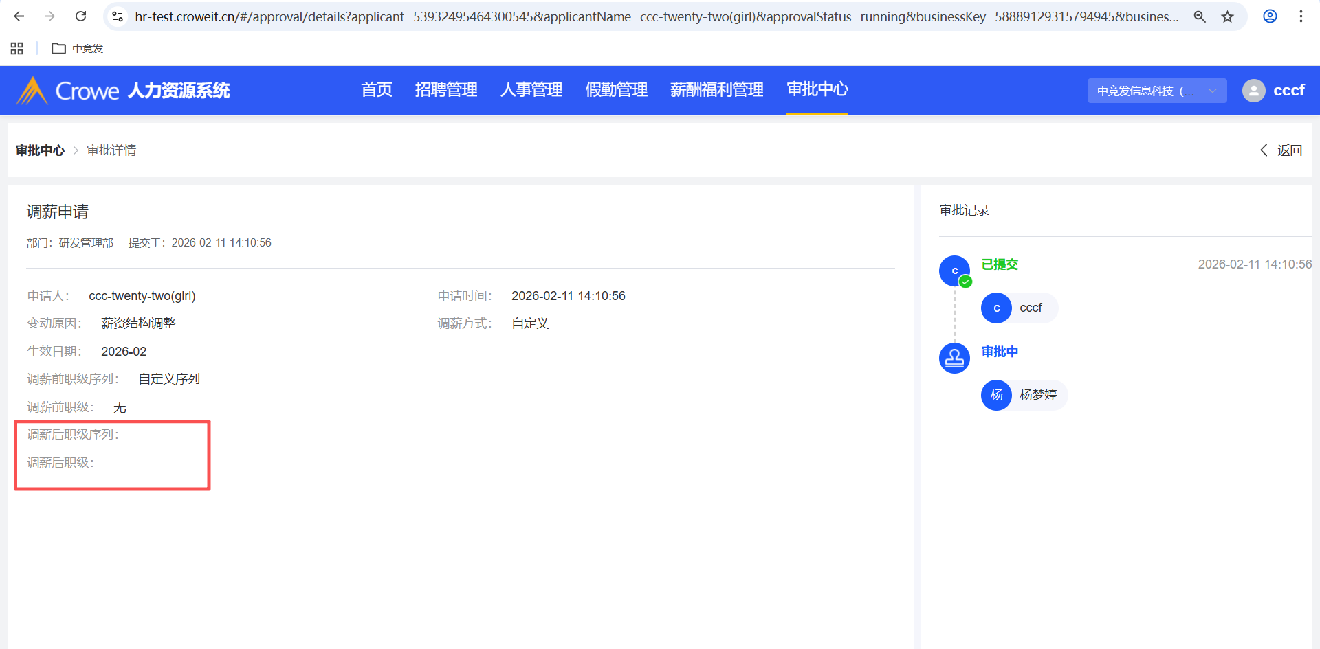
已关闭人力资源系统-薪酬福利管理-调薪管理-单人调薪后,审批中心详情未显示:调薪后职级序列、调薪后职级的值,员工自助-我的申请也未显示
描述


文件
由 柴俊峰 更新于 大约 2 个月 之前
- 文件 clipboard-202602111418-d3kbk.png clipboard-202602111418-d3kbk.png 已添加
- 主题 从 人力资源系统-薪酬福利管理-调薪管理-单人调薪后,审批中心详情未显示:调薪后职级序列、调薪后职级的值 变更为 人力资源系统-薪酬福利管理-调薪管理-单人调薪后,审批中心详情未显示:调薪后职级序列、调薪后职级的值,员工自助-我的申请也未显示

由 柴俊峰 更新于 大约一个月 之前
- 文件 clipboard-202603051323-ovawq.png clipboard-202603051323-ovawq.png 已添加
- 文件 clipboard-202603051324-pkv4v.png clipboard-202603051324-pkv4v.png 已添加
- 文件 clipboard-202603051324-7kf3c.png clipboard-202603051324-7kf3c.png 已添加
- 状态 从 已解决 变更为 新建
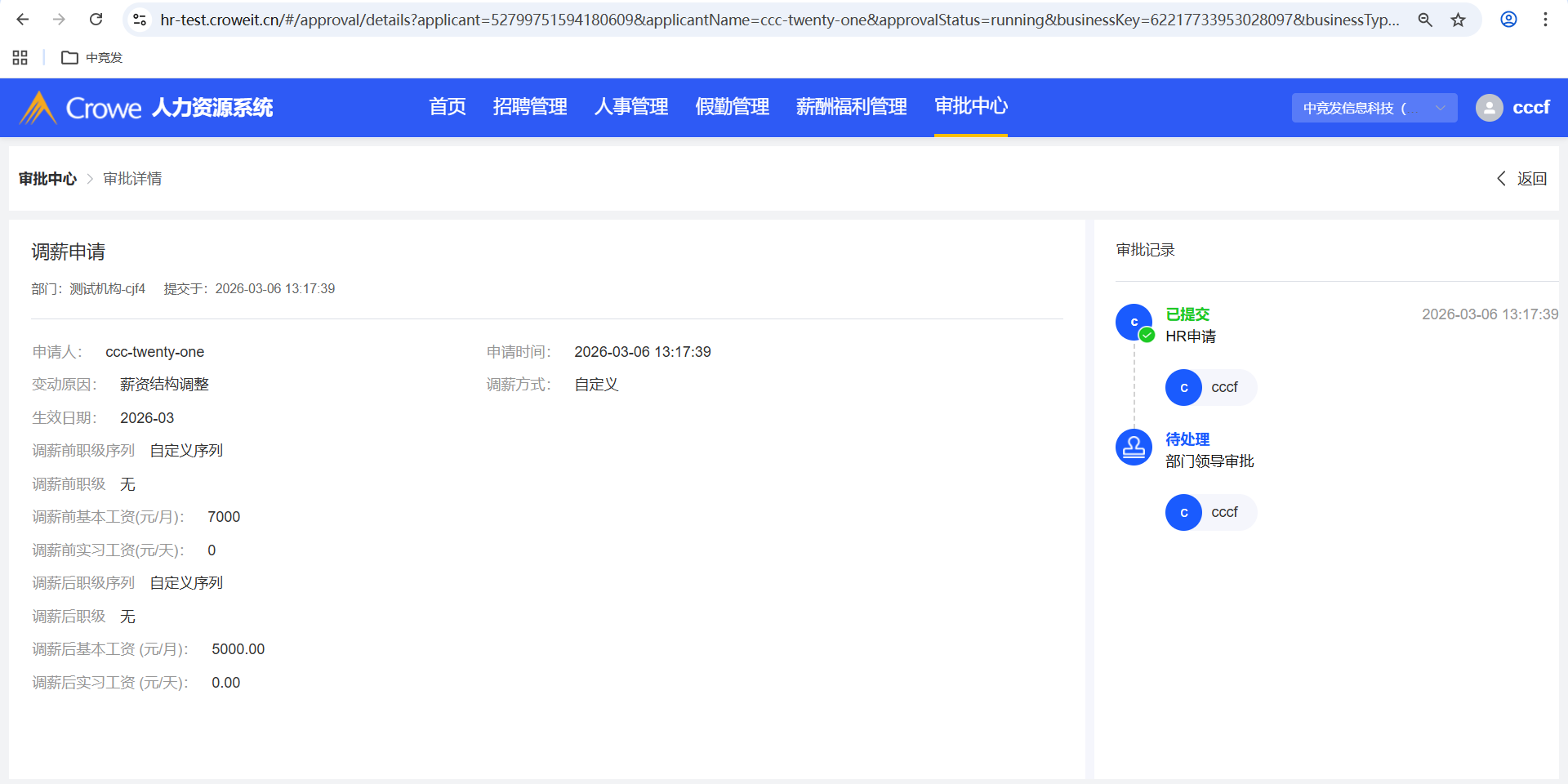
回归测试:调薪方式为自定义,其审批中心详情、员工自助-我的申请,建议显示参考调薪管理-单人调薪-详情(显示调薪后职级序列、
调薪后职级)


由 柴俊峰 更新于 29 天 之前
- 文件 clipboard-202603061320-vy0ib.png clipboard-202603061320-vy0ib.png 已添加
- 文件 clipboard-202603061321-vd5ok.png clipboard-202603061321-vd5ok.png 已添加
- 状态 从 已解决 变更为 已关闭


行为