项目

一般

简介

行为

测试 #889

已关闭

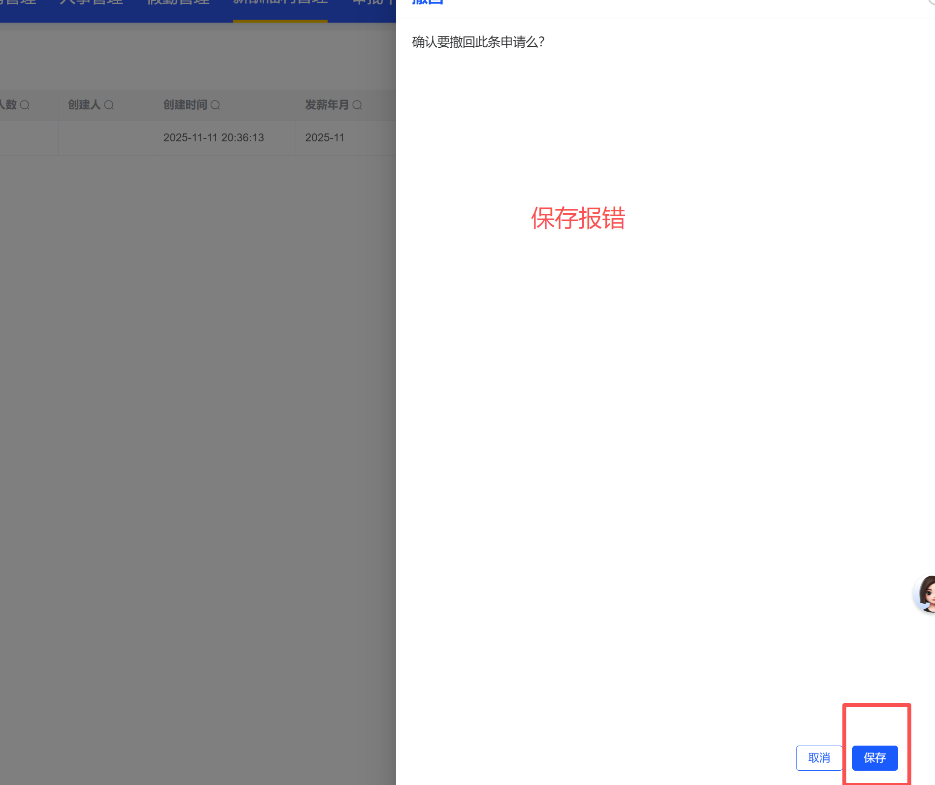
薪酬管理-发薪活动“撤回”报错

张峥税5 个月 之前添加. 更新于 4 个月 之前.

状态:
已关闭
优先级:
普通
指派给:
目标版本:
开始日期:
2025-11-11
计划完成日期:
% 完成:

0%

预期时间:
所属模块:
严重程度:

描述



文件

行为 #1

张婉清 更新于 5 个月 之前

  • 跟踪需求 变更为 测试
  • 指派给唐郦军 变更为 张国俊
行为 #2

唐郦军 更新于 5 个月 之前

  • 指派给张国俊 变更为 李旭
行为 #3

李旭 更新于 4 个月 之前

  • 指派给李旭 变更为 唐郦军
行为 #4

唐郦军 更新于 4 个月 之前


该活动已拒绝,但是流程显示未审批中,应该是状态没有同步到业务系统

行为 #5

李旭 更新于 4 个月 之前

  • 状态新建 变更为 已解决
行为 #6

张婉清 更新于 4 个月 之前

  • 状态已解决 变更为 已关闭
行为

导出 Atom PDF